YRC Logo
PROTEIN SEARCH:
Descriptions Names[Advanced Search]

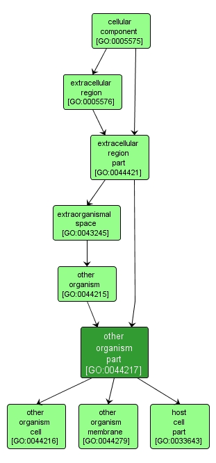
A cell of a secondary organism with which the first organism is interacting. A membrane of a secondary organism with which the first organism is interacting. A secondary organism with which the first organism is interacting. Any constituent part of a secondary organism with which the first organism is interacting. The environmental space outside of an organism; this may be a host organism in the case of parasitic and symbiotic organisms. The space external to the outermost structure of a cell. For cells without external protective or external encapsulating structures this refers to space outside of the plasma membrane. This term covers the host cell environment outside an intracellular parasite. The part of a cell or its extracellular environment in which a gene product is located. A gene product may be located in one or more parts of a cell and its location may be as specific as a particular macromolecular complex, that is, a stable, persistent association of macromolecules that function together. Any constituent part of a host cell. The host is defined as the larger of the organisms involved in a symbiotic interaction. Any constituent part of the extracellular region, the space external to the outermost structure of a cell. For cells without external protective or external encapsulating structures this refers to space outside of the plasma membrane. This term covers constituent parts of the host cell environment outside an intracellular parasite.

View Gene Ontology (GO) Term

GO TERM SUMMARY

Name: other organism part
Acc: GO:0044217
Aspect: Cellular Component
Desc: Any constituent part of a secondary organism with which the first organism is interacting.
Proteins in PDR annotated with:
   This term: 0
   Term or descendants: 18 [Search]


[geneontology.org]
INTERACTIVE GO GRAPH

GO:0044217 - other organism part (interactive image map)

YRC Informatics Platform - Version 3.0
Created and Maintained by: Michael Riffle